CIM and CGMES

Capabilities of PowerFactory to Support the CIM Standard

Introduction

Exchanging data between systems within a company and between companies becomes more and more important as the complexity of requirements increases and no single tool is able and designed to fulfil all requirements. To avoid the implementation of custom interfaces for each tool and each company, it is necessary to have data exchange standards that are supported by all parties. By means of standards it is possible exchange data between different systems and different software of the same field of application. This allows companies to use the system that fits most to their needs. Lengthy integration projects are not required as the standard specifies the format and the protocol of the interface.

This white paper describes how PowerFactory can support utilities in using the Common Information Model (CIM) standard and what functions are available to use the interface efficiently.

1 CIM and CGMES

The CIM standard was developed by the electrical industry. The formal specification is documented in the international standard IEC-61970. The standard covers a wide range of applications and is not only used for electrical power systems. Due to this generic approach, it is possible to develop the standard further and adapt it to upcoming challenges.

However, the original standard is not specific enough to cover the details needed to model an electrical network for transmission and distribution. That’s the reason why the European Transmission System Operators (TSO) belonging to the European Network of Transmission System Operators for Electricity (ENTSO-E) decided to create a derived standard based on CIM. This standard is named Common Grid Model Exchange Specification (CGMES). By means of CGMES almost all electrical equipment can be modelled and exchanged between systems. In addition to the model itself, diagrams, calculation input data and results and dynamic data can be taken into account. For this purpose, profiles are introduced to allow a flexible composition of the dataset for the support of various exchange processes (e.g. for power flow, short circuit or similar studies).

The following profiles are currently available in CGMES:

  • Equipment (EQ): General information about the electrical equipment (name, basic electrical parameters) and the network connectivity (which element is connected to which bus, etc.).
  • Topology (TP): Additional information about the network topology (equipotential areas, simplified bus-branch connectivity).
  • Steady State Hypothesis (SSH): Operational data (current tap positions, active and reactive power injection of loads and generation, regulating control settings, etc.).
  • State Variables (SV): Load flow results (voltages, branch power flows, calculated tap positions, etc.).
  • Short Circuit (SC): Information about short circuit data. Exchanged as an extension of the EQ profile.
  • Dynamics (DY): Dynamic data (dynamic controller models, load models, etc.).
  • Diagram Layout (DL): Single-line diagram data.
  • Geographic Location (GL): Geographic coordinates of the location of network elements.

The CIM converter framework in PowerFactory is designed to allow additional profiles to be added in the future as required. It’s also possible to add individual profiles and handle them separately from the conversion process without the need to install a new version of PowerFactory. PowerFactory supports the import and export of CIM data based on CGMES for the versions CGMES 2.4.15 and CGMES 3.0.0. DIgSILENT has declared conformity to the previously named CGMES versions and supports new versions as far as possible after publication.

2 Import and Export of CIM data

The CGMES data to be imported can be presented as XML or ZIP file. The process of retrieving a network model in PowerFactory based on CGMES is divided in three steps - vice-versa for the export:

  1. Import
  2. Validation
  3. Conversion

This approach allows the user to interact with the original data within PowerFactory and to make corrections identified by the validator. The validator helps the user to check the consistency of models according to CGMES and to import clean data. Reports can be created and provided to external parties providing the models. The converter is a module within PowerFactory, no installation of an additional tool is needed. After importing and converting the CIM data in the PowerFactory model, all functions are available and studies can be carried out.

Figure 1: CGMES Import and Export
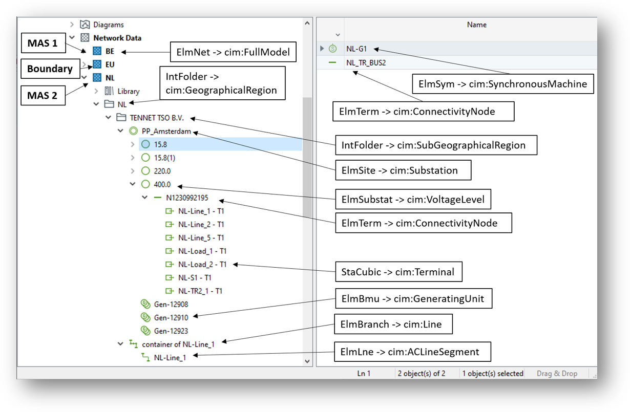
Figure 2: Hierarchy and Mapping

The PowerFactory data model is based on a detailed node-breaker representation of grid data. Bus-branch as well as node-breaker models are supported for import, and export as a bus-branch model is just a special case of a node-breaker model. For the export, PowerFactory automatically reduces the bus-branch models. The PowerFactory data model allows flexibility regarding the hierarchical organisation of a network model. Models can be modelled flat or structured in multiple hierarchy levels. The CGMES model is a hierarchical model. If the user wants to use a flat model, the export converter creates hierarchy objects wherever applicable to fulfil the requirements of the standard.

3 Use Cases based on CGMES

In this section some functions needed to support processes based on CGMES are described.

Creation of an Individual Grid Model (IGM)

A network model in PowerFactory can be very large and can contain multiple grids of one or various model authorities. It’s also possible that one model authority owns multiple grids. The configuration for conversion and export of an IGM allows the selection of individual grids and the definition of boundaries between grids.

Full and Difference Model

To reduce the amount of data, difference models can be used for export and import.

Network Reduction

In some cases it’s necessary to anonymise grid data prior to the export and provisioning of the model to other parties. PowerFactory offers a functionality to reduce the network and to create equivalent impedances and injections for different network configurations.

Automation for ENTSO-E Processes

Some ENTSO-E processes such as Intraday, Day-Ahead (D-1) or Two-Day-Ahead (D-2) require a regular provisioning of data on an hourly or even quarter-hourly basis. In such cases, PowerFactory operates as an engine in an automated environment. All CGMES functionality needed in the processes can be automated via script.

CIM Data Extension

Sometimes the CGMES standard is not sufficient to consider all information. In this case, the information can be described in the CIM model. This additional data can be imported into PowerFactory but is not considered in the conversion as it is not specified in CGMES. By means of our powerful scripting interface this data can be handled and added to the network model in PowerFactory.

4 Licence Configuration

Download Paper as PDF file:

Go back